블렌더 쉐이더 노드를 사용해 작업한 텍스쳐는 glb파일로 내보내는 과정에 손실이 되기 때문에,
텍스쳐를 이미지 정보로 저장 후 내보내는 과정이 추가로 필요하다.
아래는 블렌더에서 쉐이더 노드를 사용한 결과 값을 이미지 정보로 추출하는 과정(Bake)에 대한 기록입니다.
01. 쉐이더 노드를 설계하여 텍스쳐를 제작

02. 오브젝트 텍스쳐의 쉐이더 작업

복잡한 쉐이더 노드의 텍스쳐 구조라도 오브젝트의 베이크 작업을 통하여 해당 텍스쳐를 이미지로 추출할 수 있다.
03. 베이크 사전 작업 I

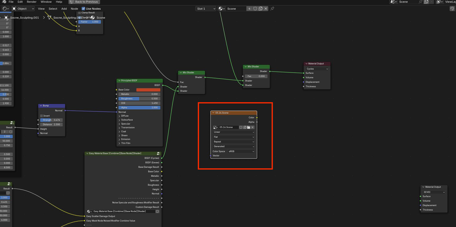
최적화를 고려하여 저용량의 512픽셀 UV이미지(05.16.Scone)를 생성 후 오브젝트를 Unwrap.
04. 베이크 사전 작업 II

해당 오브젝트의 Shading 탭에 Image Texture를 생성해 준 후 UV이미지(05.16.Scone)를 할당해 준다.
05. 베이크 사전 작업 III

- 렌더엔진을 Cycles로 변경 후 Bake탭을 열어 Type을 Diffuse로 변경
- Contributions의 Color를 체크 후 활성화 하여 텍스처 정보만 추출
- UV이미지를 Save as하여 PNG파일로 저장
06. 베이크 사전 작업 IV

베이크 한 텍스쳐 이미지를 오브젝트에 연결하면 완료.
조명 정보(그림자 베이크)

Direct, Indirect, color를 모두 체크한 상태로 베이크를 하게 되면 뷰포트 상에서 보이는 그림자가 텍스처에 그대로 베이크 된다.

※ 조명 정보 베이크 시 주의할 점 ※
필요하지 않은 조명의 렌더 토글을 꺼 둔 상태로 베이크를 해야 한다.
(뷰포트 상에서만 Hide하면 베이크 시 조명 정보가 들어가기 때문)
같은 환경에서 비교(강한 조명)

좌측 오브젝트는 그림자, 음영을 베이크한 상태의 텍스처로, 강한 3점 조명에도 1개의 조명을 쏜 효과와 같아짐. (조명과 오브젝트가 고정된 상태에 적합할 듯 합니다.)
우측 오브젝트는 Color 텍스처 정보만 베이크한 상태로 조명 위치에 따라 그림자, 음영이 달라짐.
Thanks to 민석님
'Blender > 내용 정리&Tip' 카테고리의 다른 글
| [Blender] Hard Surface Modeling 하드섭페이스 모델링 팁 (0) | 2026.03.13 |
|---|---|
| [Blender] Texture Bake - 블렌더 텍스쳐 베이크 (2) (0) | 2025.12.16 |
| [Blender] Blender 5.0 Overview - 새로운 기능 정리 (0) | 2025.11.28 |
| [Blender] PCD Scalar Field 사용하는 방법 정리 -최종 프로세스 (0) | 2025.09.25 |
| [Blender] 블렌더에서 텍스쳐 이미지 베이킹하기 (Baking Texture Image in Blender) (1) | 2025.05.26 |