728x90
반응형
PCD 준비, PoissonRecon.exe 또는 SSDRecon.exe 준비
https://www.cs.jhu.edu/~misha/Code/PoissonRecon/Version18.73/
Adaptive Multigrid Solvers (Version 18.73)
www.cs.jhu.edu
PCDtoPLY.bat 배치 스크립트로 ply 변환
SurfaceReconstruction.bat 배치 스크립트로 Normal 계산, Scalar Field 적용.
SurfaceReconstruction.bat
0.00MB
다시 Cloud Compare로 가서 Scalar Field - Filter by Value로 불필요한 부분 삭제


fbx로 export
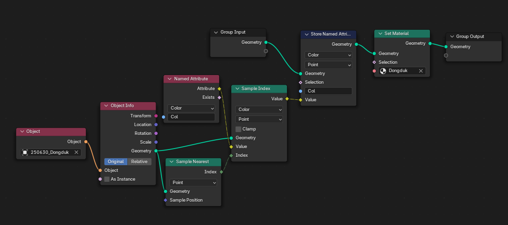
색상 입히고 싶다면 Geometry Node를 이용하여 원본 PCD의 Vertex Color를 샘플링해서 입힌 후 Bake 한다.

728x90
반응형
'Blender > 내용 정리&Tip' 카테고리의 다른 글
| [Blender] Texture Bake - 블렌더 텍스쳐 베이크 (1) (0) | 2025.12.16 |
|---|---|
| [Blender] Blender 5.0 Overview - 새로운 기능 정리 (0) | 2025.11.28 |
| [Blender] 블렌더에서 텍스쳐 이미지 베이킹하기 (Baking Texture Image in Blender) (1) | 2025.05.26 |
| [Blender] GLB 파티클 애니메이션 제작 매뉴얼 (0) | 2025.04.28 |
| [Blender] pcd 포인트 클라우드 데이터를 블렌더에서 사용하기 (0) | 2025.01.15 |